Music Store Data Analysis

Unveiling Insights through SQL Queries
Project Overview
In this SQL project, I undertook a comprehensive analysis of a music store dataset using advanced SQL techniques. The project encompassed three tiers of difficulty, demonstrating my ability to formulate complex queries, extract meaningful insights, and visualize data trends. I navigated through the dataset to answer various business-related questions, providing valuable information for decision-making.
My Contributions
Starting with straightforward tasks such as identifying top customers and popular genres, I progressed to more intricate challenges like calculating customer spending per artist and determining the best customers per country. I skillfully employed SQL subqueries, joins, aggregation, window functions, and common table expressions to create a robust analytical framework. Additionally, I showcased my proficiency in data transformation, conditional filtering, and result ordering.
The project culminated in a collection of SQL queries that unveil insights into customer behavior, revenue generation, music preferences, and more. The queries are organized in a structured manner, addressing distinct aspects of the dataset and delivering actionable business intelligence. This project not only demonstrates my expertise in SQL but also showcases my analytical thinking and problem-solving abilities, making it a valuable addition to my portfolio.
 
1) Subqueries:
  • Have used subqueries in various places to extract relevant data and perform calculations within the context of the larger query.
  • Examples include finding the maximum reports to value for determining the senior most employee, selecting track IDs for rock music listeners, and calculating the average song length.
2) Join Operations:
  • Skillfully employed different types of joins (INNER JOINs) to combine data from multiple tables based on matching criteria.
  • JOINs  were used to associate customers with invoices, track information with genres, artists with albums, and more.
3) Grouping and Aggregation:
4) Common Table Expressions (CTEs):
5) Window Functions:
6) Ordering and Limiting Results:
7) Conditional Filtering:
8) Alias Usage and Column Renaming:
9) Alias Usage and Column Renaming:
10) Alias Usage and Column Renaming:
Task Set 1 - Easy:
  • Determine     the senior most employee based on their job title.
  • Identify     the countries with the highest number of invoices.
  • Retrieve     the top 3 values of the total invoice amounts.
  • Find     the city with the best customers, considering the city with the highest     sum of invoice totals. Return both the city name and the sum of invoice     totals.
  • Identify     the best customer, defined as the individual who has spent the most money.     Retrieve the person who holds this title.
Task Set 2 – Moderate:
  • Retrieve     the email, first name, last name, and genre of all listeners who enjoy     Rock Music. Order the list alphabetically by email, starting with     "A".
  • Determine     the artists who have written the most rock music tracks in the dataset.     Provide the artist name and the total count of rock music tracks for the     top 10 bands
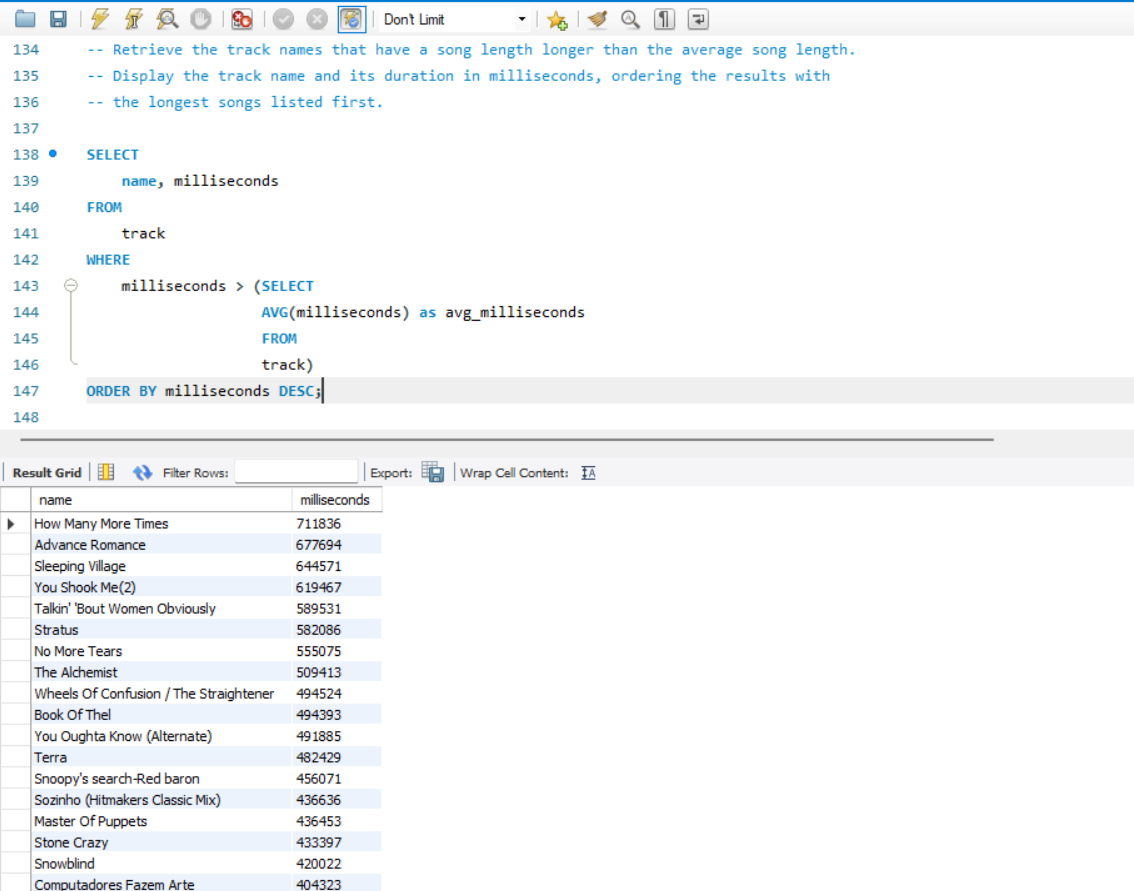
  • Retrieve     the track names that have a song length longer than the average song     length. Display the track name and its duration in milliseconds, ordering     the results with the longest songs listed first.
Task Set 3 – Advanced:
  • Calculate     the total amount spent by each customer on artists. Display the customer     name, artist name, and the total amount spent.
  • Identify     the most popular music genre for each country, considering the genre with     the highest number of purchases. Provide the country along with the top     genre. For countries where multiple genres share the maximum number of     purchases, include all of them
  • Determine     the customer who has spent the most on music for each country. Display the     country, the top-spending customer, and the amount they spent. For     countries where multiple customers share the top amount spent, include all of them.